Executive Summary
To get right to the point, after two months of slogging through the highs and lows of seventeen tools (three of which are DBA IDEs with data diagramming features), I determined that DbSchema best met my needs, had the highest score, and was a great value. This is the third consecutive instance where DbSchema has won my purchase decision or the entire evaluation (2019, 2021, 2025).
Note: None of the eight comparisons I’ve done since 1996 have been sponsored or influenced by the vendors in any way. This year, seeing I would be recommending them again, I signed up as an affiliate. If you decide to go with DbSchema, please do me the favor of using this link when you purchase licenses.
If you were expecting the winner to be erwin or ER/Studio, read on to learn about my history of comparing data modeling tools, and how things have changed over the years.
If you are keenly interested in the seventy criteria, scores, and score justification for any of these tools, you can download the full version of the comparison results (Excel format) at my Payhip site.
The last article covered the dearth and rebirth of source system data modeling and data model diagrams. If you need a good data modeling tool, or are spending far too much on your existing choice, this article is intended for you.
Data Modeler Evaluation History
With three decades of experience designing databases for large, custom, transactional systems, I have often been dismayed at the tools my client/employer had purchased. They either had nothing at all or were spending $50k to $150k for a handful of floating licenses that nobody was using.
Every online database software comparison review has disappointed me. There was never enough detail. Too often, it seemed the author had regurgitated the vendor’s talking points, rather than actually testing it. I set out to right that wrong, to give my clients and employers the best recommendation possible that met their needs. So I apologize in advance for the length of this review. You can shorten your reading time by only visiting the sections on the tools that interest you.
To improve productivity, manage costs, and enable the participation of software engineers in the design process, I have had to compare the entire field of data modeling tools eight times since 1996, and have published several of the results on the internet. Until recently, ER/Studio was the winner in all but the first comparison. In the last five years, based on my matrix of requirements, the clear winner has been a smaller competitor with which I’m very impressed. No, they did not sponsor or influence this, or the previous evaluations (2019 and 2021) in which they took second place and first place, respectively.
At the end of last year, I compared the top seventeen data modeling tools, evaluating over 70 criteria that are the most important to me. To save your company two months of the same effort, you can download the full evaluation. The majority of the scores in every cell are accompanied by an embedded note justifying the score, in an attempt to show acceptable objectivity.
If you ultimately want to perform your own analysis, you could alter the full evaluation to include the requirements that matter the most to you. It may be that your enterprise has a large, centralized data organization that performs all the data modeling for the engineering teams. In an environment like that, erwin, ER/Studio, SqlDBM, or PowerDesigner Data Architect might be a better choice if you need more “bells and whistles.”
Data Modeling Tools
The following list was the field of relational data modeling tools available at the end of 2024. If you know of a good one that should have been included in this comparison, please let me know, and I will consider amending the results.
Click the blue hyperlink to be taken straight to the review of that tool. The brackets to the left of each modeling tool hold the relative rank based on my scoring. Those ranked 8 through 16 are found in Part 2 of this article.
[1] DbSchema 9.7.0
[2] ER/Studio Data Architect 20 by Idera
[3] SAP PowerDesigner DataArchitect 16.7 SP 1
[4] erwin Data Modeler 14.0 by Quest
[5] SQL Developer Data Modeler 24.3 by Oracle
[7] SqlDBM
[8] DeZign Expert 14.5.1
[9] Sparx Enterprise Architect 17.0
[10] Navicat Data Modeler 4.1.3
[12] pgModeler 1.2.0
[13] DB Wrench 5.1.1
[14] Luna Modeler 8.5.1 by Datensen
[15] ERBuilder Data Modeler Pro 7.2.0 by Softbuilder
[16] Vertabelo
I also included three database management IDEs that offer data diagramming features for lightweight modeling needs (two of which scored almost as high as erwin, but lacked a number of important features for modelers):
[6] DataGrip 2024.2 by JetBrains
[7] DBeaver Ultimate 24.3
[11] AquaFold AquaData Studio 24.0 by Idera
I also attempted to evaluate the following, which resulted in different dead ends:
NoMagic MagicDraw, Cameo Data Modeler plugin (no response from support2)
ModelRight Pro 4.1 (software appears to be abandoned3)
Modeling and drawing/diagramming tools I did not choose to evaluate were:
InfoSphere Data Architect by IBM (no trial download I could find; meant for very large enterprises with much patience and budget)
draw.io (good for diagrams; not that great for data modeling)
Lucidchart (awesome for diagrams; not that great for data modeling)
Visio (great for diagrams; not that great for data modeling)
DBDesigner4 (website not updated since 2003)
Web-based modeling tools that were too simple and feature-free to be considered:
SmartDraw
Quick DBD
ERD Plus
dbdiagram.io
drawdb.app
Methodology
The first version of this evaluation was performed in 1996 when I compared modeling tools for US West as a consultant for Andersen Consulting (now Accenture). At that time, Oracle Designer was the clear choice. Since then, I have tweaked, amended, weighted, and removed the weights from the requirement criteria as different employers and clients needed an up-to-date evaluation. This is version 8 of my evaluation matrix. The criteria include:
Cost and maintenance [4 criteria]
OS Support [3 criteria]
Cloud Support [3 criteria]
Database Support and Fluency [10 criteria]
Modeling and Standards [9 criteria]
Usability [14 criteria]
Reverse Engineering [10 criteria]
Forward Engineering [3 criteria]
Diagramming [7 criteria]
Concurrent Team Modeling and Version Control [3 criteria]
Publishing and Documentation [6 criteria]
and the holy grail: Auto-generation and synchronization of published models and diagrams
There is a note in the Excel matrix, embedded within each criteria cell in column A, explaining what I was expecting to score well. The “Scores Explanation” worksheet explains the five score values:
Feature was not found, or broken and unusable, with no workaround
A manual workaround is possible to approximate the desired criteria, but the result is less than ideal
Feature minimally meets expectations. Typically buggy or not complete
Feature meets expectations. Solid and decent.
Above average. Enhances productivity.
Exceptional. Innovative. Should be copied by competitors to remain relevant.
I obtained a trial license for each tool and ran each through the same criteria. With each, I attempted to perform modeler operations against a large (200+ tables) AWS RDS Postgres database and a small “DVD Rental store” schema of 30+ objects inside a Postgres database on my laptop.
The cells of row 7 totaled the scores. Row 8 is a relative cost, obtained by dividing the cost (of the license I would likely buy) by the total score. A higher cost per point means the product is worse for a limited budget.
In the past, I mainly evaluated the capability to reverse engineer (RE) and forward engineer (FE) models with Oracle Enterprise Edition, and a little SQL Server.
However, in the last few evaluations, I’ve focused on support for cloud-based PostgreSQL, Snowflake, and MongoDB (if the tool claimed to support it). I am sorry if you use one of the other major relational databases; I’m not able to evaluate support and fluency for every database. It was hard enough tackling 1,120 data points.
A major change in priorities between 1996 and 2018 is the shift from large, centralized data modeling and architecture teams to decentralized, domain-centric engineering teams with an embedded data designer on each team (an article on democratizing data design will be published soon).
This is probably one of the biggest reasons erwin and ER/Studio no longer win my evaluations: I am looking to buy many copies of a cheap modeling tool that is simple, intuitive, and friendly with cloud databases and GitHub, where every feature just works out of the box for users who may not have extensive modeling backgrounds. Unfortunately, erwin, ER/Studio, PowerDesigner, Sparx EA, and IBM are large, complex, expensive tools that are less cloud-friendly, becoming buggier, and require deep modeling expertise to master.
Scores and Value
Below is a barely visible screenshot of the top of the evaluation. My blogging platform doesn’t have the option to expand the size as Confluence does, so I had to break the image up into two:

Scores and Point Cost of the first eight data modeling tools

Scores and Point Cost of the next nine data dodeling tools
DbSchema took top honors by a large margin, scoring 181. ER/Studio took second place with a score of 163. PowerDesigner took 3rd with 146. And erwin took 4th with 144.
For the row labeled “Point Cost”, the bigger, more well-known tools were 30X to 40X more “expensive” to extract value than the smaller vendors. The Point Cost does not factor in yearly maintenance, upgrades, or support (where applicable).
Examine the result of this evaluation from your organization’s perspective and needs. The criteria I used may not be sufficient for you. Even though the bigger vendors are very expensive relative to their score, they may offer an enterprise-grade feature you must have — like a built-in data model repository, data lineage, or dimensional data modeling — that the smaller players do not include.
Perhaps you only need to reverse-engineer existing data models and save the images to an internal site. In shops where needs are lightweight like that, some of the free or DBA tools (which you might already own) could be sufficient, like Oracle SDDM ($0), Luna Modeler ($99), or DBeaver Community ($0).
But if your modeling needs are larger than that, and your budget is tight, just skip the other low-cost alternatives and go straight for DbSchema, which is currently $98 for students, $196 for individuals, or $294 for business employees. They also offer monthly subscriptions if your needs are short-term, and floating licenses if you won’t have too many people using it concurrently at any given time.
Deeper Dive
We’ll now cover each tool, score, retail pricing, highlights, hits, and misses.
Many who are used to erwin and ER/Studio being the leaders in this market may be surprised by DbSchema’s win and demand an explanation. Read through the review of all three. If you still have questions, or corrections, or think I’ve missed something, feel free to email [email protected].
Note: The versions evaluated were the latest available as of November 2024. They may have released point versions or new builds since then. Also, any pricing was generally the retail cost per seat, with no discounts the vendor might negotiate with your company. So talk to their salesperson to get a tailored quote.
erwin Data Modeler

erwin Data Modeler Main UI
Score: 144
Point Cost: $35.10
Retail: $2,633 (standard) | $5,055 (workgroup) | (did not obtain a quote for floating license)
OS: Windows only
During the internet boom, Platinum Software’s ERwin was considered THE market-leading data modeling tool. Then the unthinkable happened: they were purchased by Computer Associates (CA), where good software goes to die. Luckily, this asset eventually escaped their clutches in 2016, rescued by Parallax Capital Partners. In 2020 it was purchased by Quest Software. In the intervening years, “erwin” (the ER is now lowercase) added more enterprise-grade features, including a data model repository (now part of the “Mart”), data governance, naming standards, volumetrics, NoSQL modeling, and more.
If I’m not mistaken (and I could be), a prior VP of Product for Embarcadero (the owners of ER/Studio) was hired by erwin to overcome the years of languishing in CA’s hands and bring it up to par with ER/Studio. They did a good job and erwin has been a contender again since the 2017/2018 timeframe.
It feels like they haven’t invested much in Postgres support for about 6 years. erwin does fine with on-premise databases but scores poorly in cloud connectivity. There are no native connections offered; you must use JDBC or ODBC. SSL options are handled through the ODBC DSN, but none of them got me past the pg_hba.conf error (a common occurrence with many of the modeling tools). There is also no built-in support for SSH tunneling (required for AWS RDS behind bastions), and when I inquired, Support replied that the product developers saw no need for an SSH tunnel outside of directly-connected DBA tools. The hubris blew me away. After lengthy struggles, I finally switched to JDBC and pointed it to local ports, using PuTTY and port forwarding to get through the bastion hosts to AWS. It is a royal pain (and frankly unacceptable) having to use this workaround in such an expensive tool, when five other modeling tools come with SSH tunneling built-in that works beautifully.
Reverse engineering (RE) of Postgres was problematic, crashing every time on the DVD Rental test schema running on my local database. After they provided a patch, it RE’d to completion, but still crashes occasionally at random. It spits a bunch of errors out during RE. These go away if you deselect all other object types except Tables. If you select anything else, even simply Views, it RE’s schemas you did not ask for, and some built-in Postgres data dictionary tables and views that have to be manually removed from the model. This is rather annoying, to put it mildly, when you have a list of 300 production databases to RE. I’d love to consult with them to improve the RE wizard. This is just one of seventeen large bugs I documented during the eval, and have yet to open with Support.
erwin includes over ten major enterprise-grade features that are useful in large data organizations. Support for dimensional modeling is top-notch. Support for Data Vault 2.0 modeling is not found in any of the other competitors. In the smaller to mid-level shops I typically work in, we don’t need these features.
The look and feel are generally quite good, with some of the best zoom controls and help features among all the tools evaluated. It is good that the tool allows you to save model files in XML or JSON, aside from the default binary format, which makes the model files more compact, easier to compare, and easier to use within a version control system (it comes with Git integration).
The time it took to RE a large schema with several hundred tables, and the size of the resulting model file, were the worst among all the tools tested: 21 minutes, and 14.75MB, respectively. It was particularly poor at doing RE from a SQL DDL file. It offers the ability to infer foreign keys, but does so horribly if all the primary keys are named “id” (it thinks they are all related in the same, single-trunk family tree).
Having to manually fiddle with relationship lines that cross over one another, or get hidden behind objects that have moved or re-sized, is one of the biggest productivity killers in data modeling. erwin hasn’t figured this out, and its controls over relationship lines are not as good as ER/Studio’s.
There are other things erwin does poorly, but in all the other criteria it scored on par and offered features that very few of the smaller tools have.
ER/Studio Data Architect

ER/Studio Data Architect Main UI
Score: 163
Point Cost: $42.21
Retail: $1,838 (single DB) | $6,881 (pro, multi-DB) $9,744 (team, multi-DB) | $13,763 (floating Pro, multi-DB) $19,488 (floating team, multi-DB) + yearly maintenance fee of 24%
OS: Windows only
First created and sold by Embarcadero Technologies, this was my favorite modeling tool for 20 years. It had a few quirks here and there, but in general, it was solid and just worked no matter what I asked it to do. Whenever I had a question or problem, their customer support was second to none, replying quickly or providing a patch within days. Then it matured, went public, gained a large customer base, and was sold in 2007, and then to Idera in 2015.
The interface looks much like it did in 1998. Resolving issues is much slower now. A bug introduced in version 18.5, which prevented my client from reverse and forward engineering views, wasn’t addressed until version 19.3, over a year later. From days to fix an issue, to more than a year. This saddens me.
Like erwin, its higher-cost editions come with the ability to version the data models in a shared repository, typically hosted on Oracle or SQL/Server, whatever your company prefers. This allows teams to collaborate on a model, check out a model optimistically or pessimistically, retain version history, and more.
ER/Studio shares erwin’s poor cloud connectivity issues. Although it has native driver support for nine databases (I never had issues when using it with on-prem Oracle), for AWS RDS Postgres it punts and wants me to use ODBC DSNs. This never worked for me, even with the PuTTY and port-forwarding workaround. I kept getting the same pg_hba.conf error that was also observed with erwin, DeZign, ADS, ERBuilder, and DBWrench. So I was unable to reverse or forward engineer with AWS databases.
There were a handful of glitches when doing RE on Postgres 14 and 16. It missed some object types entirely, saw the cast operator “::” as invalid so all my views were marked as invalid, only provided options for Postgres 10.x to 12.x (so it is at least 5 years behind), and had issues with non-standard DDL like PostGIS datatypes, GIN and GiST indexes. When I asked it to import a SQL DDL file, even on a fairly simple Postgres schema, it crashed every time.
It is one of the only tools to have figured out schema and column templates, which it refers to as Reference Models and Domains, respectively. This is a big deal to me, as it can save data shops lots of time and keep common definitions consistent across the enterprise and scattered microservice data models.
I like using the keyboard whenever possible, as it speeds up my work, but like erwin, ER/Studio’s set of built-in keyboard shortcuts is limited and not customizable. With erwin, it shares weaknesses with auto-resize and auto-relayout upon changes to existing entities, or additions to the model, as well as weakness with relationship lines, where it takes me hours to fiddle with lines to get them looking good. Luckily, ER/Studio gives me more control over the lines than erwin. However, I still maintain that a busy modeler just shouldn’t have to fiddle with relationship lines at all.
Great zoom controls, layout options, submodels, subtyping, groups, and color-boxing, options for display, options for DDL generation and RE, printing and image generation, multi-object selection and actions, in-diagram renaming, global find and replace, and a rich macro language for automation. Upon RE, it can infer domains (common column definitions) and foreign keys, and does so pretty well. Of the 16 contenders, it is the best at updating an existing model from a fresh RE of the database, or comparing model to model, model to db, or db to db; and it provides a strong change editor that allows the comparison differences to be reviewed, targeted, and merged.
Just like erwin, it has around ten major features for larger data teams that I don’t need, but you might, features like: Data Dictionary Import, Dimensional Modeling, Model Unification, Naming Standard validation, binding of text and external objects to entities and attributes, Data Flow, Data Lineage, XML Schema Generation, and more.
There are good reasons ER/Studio won most of the comparisons I performed for clients and employers. It could be exactly what you need. Though it is rather costly, and falling behind in UX and innovation.
PowerDesigner DataArchitect

PowerDesigner DataArchitect Modeling UI
Score: 146
Point Cost: $33.90
Retail: $4,950 (single) | $7,500 (floating) + $1,485 yearly support fee
OS: Windows only
The last time I used PowerDesigner was around 2012. It caused me large headaches back then, so I was a little biased and didn’t even want to review it. It took me a little while to track it down and get a trial license from the reseller. SAP owns it now, and from what I can tell, they must be dedicating any ongoing upgrades to other databases, because it seems to me that they haven’t updated the Postgres support since PostgreSQL 12.x (released over 5 years ago).
Although I found plenty of bugs in this tool working with Postgres, it still scored well enough in other areas to come in at third place, just edging out erwin. It shared the same lack of SSH tunneling and heavy reliance on ODBC that ER/Studio has, and I was not able to use the PuTTY/port-forwarding workaround to connect to AWS RDS hosts behind a bastion server. It was giving me the same pga_hba.conf, encryption, and PAM errors that got five other tools stuck, rendering it useless for those in the same boat.
Where PowerDesigner, erwin, and ER/Studio all do well with logical, physical, and dimensional modeling, PowerDesigner also made really good conceptual models, which was a standout feature. It offers many of the major features for large data teams that erwin and ER/Studio have, including the model repository, supertype/subtype modeling, model and naming validation, and more. However, it was not as strong in comparing models and databases as ER/Studio is.
As mentioned earlier, schema, entity, and column templates are a big deal for me. And PowerDesigner does them well. Only it calls these features: shortcuts, replicas, object mappings, domains, stereotypes, business rules, and data mappings. It has an intuitive UI, good zoom controls, a large set of default keyboard shortcuts, in-diagram renaming, and the best help and support tools I’ve seen.
It can’t infer common column domains, doesn't infer foreign keys well, and really falls down doing RE on views and materialized views. Its Update Model from Database feature was terrible. It choked badly when doing RE on a SQL DDL file. Perhaps I missed something, but I was disappointed that when comparing models, it could produce a list of differences and actions to take to sync them, but did not generate a SQL script to execute the changes on a database.
It is decent for forward engineering and solid with many features I look for in a modeling tool. The feature that stood out to me was its ability to manage relationship lines. It was one of only two tools that scored the maximum of 5 (the other being DbSchema) in this area. Not having to fiddle with relationship lines saves me hours every day.
The trial I was given a link to turned out to be version 16.7 SP1. Release notes seemed to indicate that a couple of the bugs, including support for Postgres 14, would have been fixed in SP8, the latest release. Unfortunately, SAP will not allow its latest release to be given out for trial evaluation. So I have to score based on the older SP1 behavior.
SQL Developer Data Modeler

SQL Developer Data Modeler (SDDM) Main UI
Score: 139
Point Cost: $0
Retail: $0 (free)
OS: Windows, Mac, and Linux
You would think that a free tool, with a score good enough for 5th place, would banish all other competitors. And you would be wrong. If yours is an Oracle shop, this has almost everything you’d want, and it’s free. Go for it. But if you need to RE from or FE to any other databases, consider and test carefully, because it is not superb with any DBMS other than Oracle.
Oracle SQL Developer Data Modeler (SDDM) can be downloaded as standalone software or launched from within Oracle SQL Developer. SDDM inherited the best features from (and replaced) the venerable Oracle Designer. It was the first modeling tool I used that stored the data model in text-based files (XML), which made it easy to compare changes between versions and do bulk find/replace operations within the files it produced. Unfortunately, the architecture they used produced hundreds to thousands of XML files per model, so you had to use the SDDM interface to navigate and manage them. It is hopeless to work with its tangle of files from the file system.
The diagramming capabilities produce fairly clean and easily digested ERDs. It has the required zoom pane, zoom controls, panning, and model overview that is so necessary for larger models.
Connectivity was problematic. I could not find the feature to turn on the various options for SSL. And the SSH tunneling it offers didn’t work. In the end, I had to resort to the PuTTY session and port-forwarding workaround to get to my AWS RDS databases.
Of course, it has phenomenal support and fluency when connected to Oracle. It worked fairly well when I attempted the same operations on Snowflake and SQL Server. For Postgres, I had to download the latest JDBC driver and use a custom JDBC string before I got it to RE the test schema. It saw the tables and views but ignored the other object types in the schema. Despite Oracle being the owner of MySQL, I was surprised at how poorly it did when I attempted to use it on a MySQL database.
Finally, passwords: Because cloud-based databases are often protected by roles and short-term tokens, instead of username/password, one of the key things I look for is the ability to save a db server connection configuration without a password. I only want to be prompted for the password (token) upon the attempt to connect. Most of the tools failed at this basic requirement and SDDM was no exception.
This is one of the few tools that not only supports designing logical models but can generate a logical model from a physical model. That is a nice touch. It is one of only four tools that scored as highly configurable and customizable.
SDDM was quite fast at reverse engineering small and large schemas. They have this dialed in. But the size of the resulting model files was on the large side (5X to 30X bigger than the rest, except erwin and Sparx EA). This is also one of the few tools that could infer common domains and foreign keys, and seemed to do this well. It also forward-engineered nicely, as long as it wasn’t to Postgres, and offered lots of knobs and dials for customizing the resulting DDL.
The auto-layout options were a big disappointment. Auto-layouts are not named, but simply given numbers. You have no idea what you're going to get. I got some jumbled-up layout for options 1 and 3, and the typical upside-down tree with overlapping relationship lines for options 2 and 4. This could be far better.
There seems to be no ability to box or group anything. Relationship lines aren’t handled well, but after the model has changed a lot from re-layout or updating from the DB, there is an “auto-route” feature you can activate to have the lines re-drawn.
It supports versioning of data models, but with integration to Subversion and Git, not through a centralized, database-housed, model repository. I think this method of versioning works well enough for most shops. Its ability to view changes over time, do diff comparisons, and compare and merge model to model, or model to db, is solid across the criteria I checked.
It does well at exporting, printing, and publishing diagrams and data dictionaries.
If you’re an all-Oracle shop, just go for it. It’s free!
DbSchema

DbSchema Main UI
Score: 181
Point Cost: $1.62
Retail: Community Edition - Free
Pro Edition - $98 (for students/university personnel) + $25/yr for upgrades
$196 (for individuals) + $50/yr for upgrades
$294 (for employees of companies) + $75/yr for upgrades
$730 (for floating license) + $175/yr for upgrades
All but monthly subscriptions are perpetual licenses (free support and upgrades for the first year, and valid forever on the last version installed in that first year). Purchase “Maintenance + Upgrades” for new versions beyond the first year.
If you decide DbSchema meets your needs, please do me the favor of using this link when you purchase licenses. Thanks!
OS: Windows, Mac, and Linux
In 2019, my employer had just spent $50k on a few licenses of erwin that nobody was using. As I came on board, pushing modeling out to the engineering teams, it became clear we needed something small and cheap that played nicely with GitHub. It was the first time I’d heard of DbSchema, and it took 2nd place in my eval of 12 tools at that time, winning the purchase. Like the early days of ER/Studio, DbSchema is written and maintained by a small, passionate company. The customer support is responsive and fantastic. When I’ve found a rare bug, they have it fixed in the next patch. They are registered in Germany.
One paradigm shift for me was the lack of layout options. There are none. It doesn’t need them. When you RE a database, its default layout attempts to auto-group related objects, and its management of relationship lines is just awesome. If you disagree and want to rearrange things to your liking, go ahead. It will automatically adjust the lines so they don’t cross or overlap. If they must cross, there is a little arc in the line where it hops over the underlying line, which works so much better for my brain’s comprehension than seeing flat lines cross. Their approach to relationship/dependency management saves me countless hours when compared to other tools.
It has built-in SSL and SSH tunneling that work flawlessly. It natively supports 81 databases out of the box and will download any missing drivers and provide a tailored set of connection fields for the given database. It worked great on Postgres, Snowflake, MongoDB Atlas, MySQL, anything I threw at it. It is one of the few to offer read-only connections so you don’t accidentally alter sensitive production databases.
The tool just works, and feels smooth and clean, with a more modern-looking UX, and is solid in most of the usability features I look for. It is very fast doing RE and FE of small and large models. It produces compact, readable data model files, which are great for model file diffs during GitHub PR review. It did encounter a few bumps when doing RE of views and materialized views from a SQL DDL file (which is fixed in 9.7.0+), but was otherwise comprehensive in the objects it parsed and modeled from the file.
DbSchema’s submodels are called “Layouts.” In version 9.8, they will be renamed “Diagrams.” Each layout/diagram is a new tab. I like how intuitive these were to build and use. The ability to version models in Git as the repository is good. Its features for comparing models to models, models to databases, and merging differences found between them, are better than all but ER/Studio.
One unique feature shared only by Luna Modeler is the option to have relationship lines attach at the point in the entity where the parent/child column is found, instead of anywhere on the edge of the entity box. As my brain is visually digesting a diagram, this feature helps me easily find the FK columns and the parent column they point to.
For automation, it has the DbSchemaCLI interface and uses Groovy for scripting.
I haven’t evaluated its NoSQL document modeling features since 2019, but it was second only to Hackolade at that time, and was better than Hackolade in a few areas, especially in how it displayed nested collections. I imagine it has only improved since then.
One of its strongest suits is exporting diagram images (to paper, PDF, JPG, GIF, PNG, and SVG), and publishing beautiful data dictionaries with clickable, hoverable, interactive diagrams in HTML5. This feature is better than every other tool out there. I just wish that HTML5 was easily embedded into Confluence pages.
Other innovative features that I used in the past, but did not belabor in this evaluation include: the CSV Editor, Quick Editor, Data Importer, Data Loader, Data Generator, Relational Data Explore (really good), Quick Look, Query Builder, Find Virtual Foreign Keys, and Find Cyclic Dependencies. Each of these is extra icing on the cake, outside of the 70 criteria being judged.
Among the very few areas where it didn’t fully meet my requirements:
It does not yet offer dimensional modeling objects
There is no built-in AWS IAM authentication, but they are considering this for a future release
No supertype/subtype logical diagram notations
Re-usable column templates during modeling, and domain inference during RE, which they are evaluating for future enhancements
Validation and automated standards enforcement is not as strong as erwin and ER/Studio
No in-diagram entity/attribute editing, although the Quick Editor suffices for much of this requirement
Overall, it is a well-designed, well-supported tool that is a pleasure to use. It has made my personal modeling tasks so much easier and shortened the learning curve for my trainees. Being reasonably priced, robust, and full-featured where it counts, I have recommended it wholeheartedly to my clients and employers.
DataGrip

DataGrip Diagram UI
Score: 136
Point Cost: $2.20
Retail: $299
OS: Windows, Mac, and Linux
For those not already “in the know”, JetBrains writes great software that just works. I first started using DataGrip in 2019, and I still use it. To the best of my knowledge, they were the first to offer AWS IAM authentication (through AWS Core and AWS Toolkit plugins), and nailed SSH tunneling and SSL options. So it was the first tool I managed to connect to AWS RDS Postgres databases behind bastion hosts AND not have to provide a token to authenticate.
DataGrip is primarily a DBA’s tool, meant to manage databases. It natively supports 52 databases without having to stoop to ODBC. Its support and compatibility with the latest versions of Postgres are always complete and up to date.
There are things it doesn’t do, like conceptual, logical, supertype/subtype, or dimensional modeling. It lacks standards validation, panning, a zoom pane, in-diagram editing, domain inference, RE from a SQL file, grouping, or color-boxing. It won’t save to SVG. But that’s about it.
What it does do, for a DBA IDE that included diagrams as an afterthought, is surprisingly good. It is a speed demon, doing the RE of the 200+ table schema in 11 seconds, producing the second smallest data model file of all the tools tested, just 113kB for the big schema. erwin’s RE of the same schema in 21 minutes is an embarrassment. DataGrip nails all but a couple of the usability criteria with either a 3 or a 4! During RE it automatically infers FK’s (something I do not prefer). It can update the model with a fresh RE, and forward engineer the model to a DDL file with total fidelity.
It has twenty auto-layout flavors, submodels, auto-resize, and manages real estate and relationship lines well. It prints and exports to PDF, but the feature to export to an image file or SVG was not working when I tested it. Unique to DataGrip is the option to save the model as uml, plantuml, mermaid (md), graphml, dot, or drawio format.
Of course, DataGrip has a vast set of features for the DBA, including pushing SQL and DDL to the connected databases. But therein is a problem. It will only allow you to show and work on a diagram for a connected database. Just like DBeaver and AquaData Studio, there is no notion of designing a model from scratch and then pushing it to the target database. No, in DataGrip you must first connect to a database, reverse engineer the existing schema into a diagram, then work with the diagram, rearranging the layout, publishing, forward-engineering, etc. To add or modify objects in the diagram, first you modify the objects in the database, then re-generate the diagram.
I definitely would not buy DataGrip as a modeling tool. But if all you really want to do is get diagrams for the databases being designed by your engineers, then this will do the job nicely, especially if you already use and love other JetBrains tools.
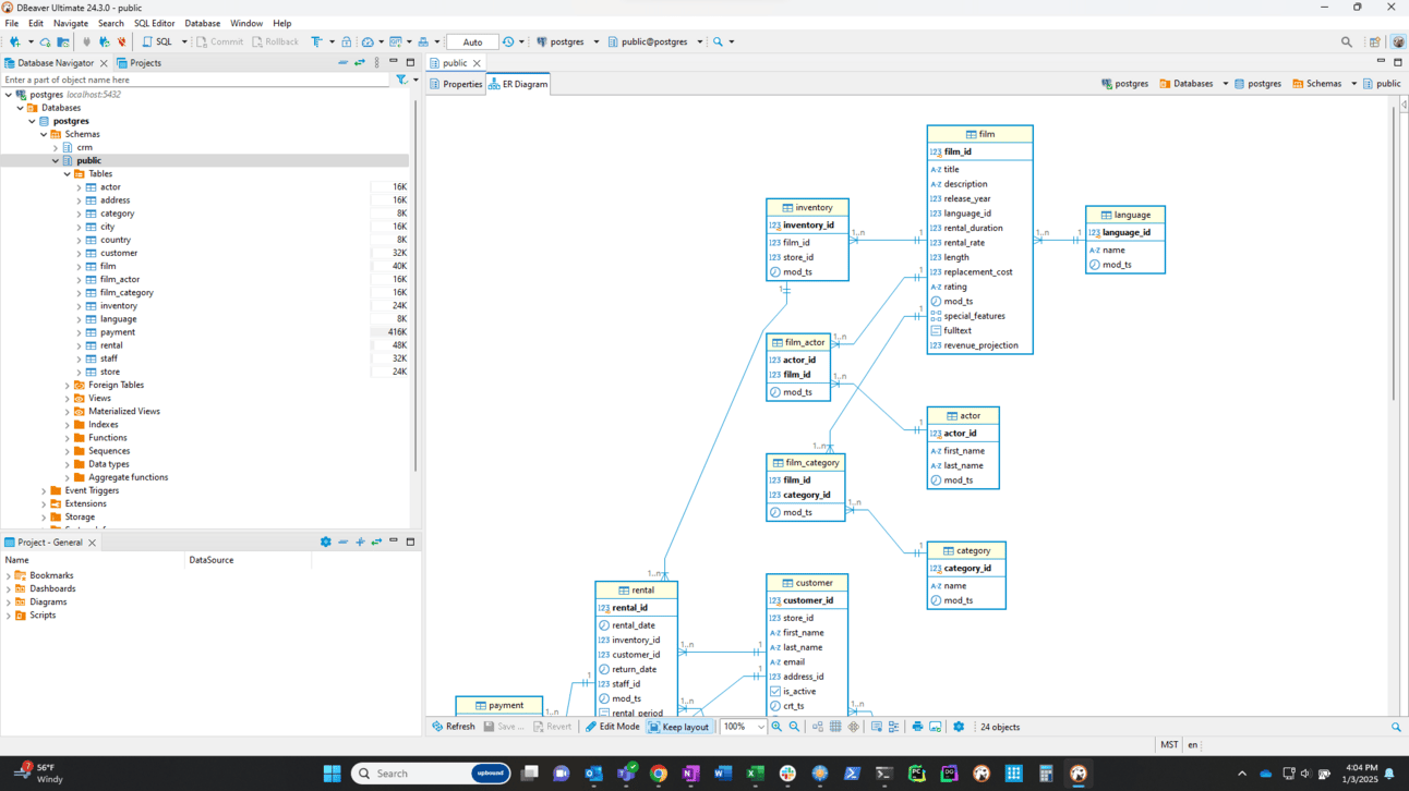
DBeaver Ultimate

DBeaver Generated ER Diagram
Score: 133
Point Cost: $3.76
Retail: Free (Community) | $110 (Lite) | $250 (Enterprise) | $500 (Ultimate)
OS: Windows, Mac, and Linux
For many years, the only version of DBeaver I knew of was the free Community edition. Then it really started getting popular and picking up steam. It is now offered in Lite, Enterprise, and Ultimate. If you want seamless integration with cloud services, including S3 and AWS IAM authentication, then it has to be Ultimate. The Community edition still provides SSH tunneling and SSL options out of the box, but authentication will have to be through tokens instead of IAM.
Both DataGrip and DBeaver let you configure SSH tunnels separately from connections. When setting up a new connection, you can pick an existing SSH tunnel, instead of having to retype the address, port, user, and re-authenticate the same tunnel for each connection. Nice.
It natively supports 150 databases, versions, and data sources out of the box, including major cloud providers' versions. It is stellar at connectivity and has thoughtful features in its connection wizard that others should copy. It is one of the few tools that allows me to save a connection without connecting or saving the password, prompting me for the token upon actual use of the connection.
It is a speed monster. It was the very best at doing RE on the 200+ table schema, taking only 1 second! And it also produced the most compact text-based model file of that large schema, only 40kB!
It scored almost straight 0’s in the Modeling and Standards set of criteria. It just isn’t meant for offline modeling or designing a schema from scratch. Because of the high scores of DataGrip and DBeaver, I’m contemplating adding weights back into my matrix. If one cannot design a schema without connection to a database, should it even be evaluated along with true modeling tools?
Many shops may find that the Community edition does everything they need it to do. But just in case it will save you time, here is what it doesn’t do:
Disconnected modeling
Jump to objects in the diagram from the database object browser/tree
Multi-object alignment controls (which DataGrip has)
Infer domains or foreign keys
RE from a SQL DDL file
Compare models
Model repository, model versioning
Export diagram to PDF
Publish schema/model data dictionary to web format
I hesitated to include DataGrip, AquaData Studio, or DBeaver in the evaluation because they aren’t really meant for data modelers. But since they scored so well in other areas, besting tools that are dedicated to modeling, I felt they deserved a place here, for those that only have lightweight data model visualization needs.
1 The one I did not test was IBM's InfoSphere Data Architect, primarily because I couldn't find a trial or demo eval to download online.
2 The process to get a working trial is broken. The latest Cameo Modeling plugin refused to install on NoMagic 2024x or 2021x. Had to install 19.X SP4, but then it refused to act like a demo and demanded a license. Emailed support AND sales from my corporate email address, but nobody ever replied.
3 Mar 2019: ModelRight won't connect to Oracle. It keeps complaining about 32-bit OCI files. The scaling issues are truly awful. Oct 2024: No new versions have been released since 2018, which is a bad sign.
SqlDBM

SqlDBM Database Explorer/Diagram
Score: 133
Point Cost: ~$37.59
Retail: Each installation is a negotiated contract, but I was told about $5,000/seat. YMMV.
OS: Windows, Mac, and Linux (browser-based)
On my first attempt to obtain a trial license, things didn’t go well. The salesperson let me know their smallest contracts start in the low six figures, and our shop wasn’t big enough to fiddle with. Luckily, the head of Product happened to connect with me over LinkedIn due to an article I recently published, and he hooked me up with a trial. So this evaluation was added after the newsletter version of this article was published.
Compared to Vertabelo, the only other browser-based data modeler in this evaluation, it scored far better, well enough to tie for seventh place.
Let’s cover the warts first. Database connectivity is limited because it runs from within a browser. This means many of the connection features I’m looking for, especially the ability to connect to AWS RDS databases, are non-existent. Despite this boat anchor, they have figured out a way to offer direct connections to a few cloud database engines. Outside of those, you will first have to reverse engineer the schema of interest in some other data modeler or DBA tool to a SQL file. Then you can RE the SQL file into SqlDBM.
Although SqlDBM offers very good support for database-specific nuances and features if you FE from a hand-built model, it struggles when doing RE on objects from those same databases. Its RE was fast, taking only 2 seconds to RE a large data model. But it often failed. It choked and stopped with warnings and errors that should not have caused problems. Trying to fix the SQL file from the warnings given was like sleuthing with very little or misleading evidence to go on. Sometimes it would complete the RE and display the model; sometimes a partial model would have left tables and views behind in the file; sometimes you’d get nothing. RE from DDL was the most frustrating part of using SqlDBM. Its RE parser could use a lot of work, but it’s not high on their priority list.
Instead, SqlDBM is focusing on Snowflake first, followed by other cloud data warehouses. If you are modeling for a traditional transactional database (like Oracle, SQL Server, Postgres, or MySQL), you will feel like a 2nd class citizen when struggling to RE the SQL files captured from those databases.
Being browser-based, it is no surprise that a macro or scripting language is not supported to enable modeling task automation. It does not infer domains or column templates during RE, but it can infer missing foreign keys (known as Suggested Relationships), which is configurable and does a good job.
For a well-designed tool, there were a few major disappointments in its diagramming capabilities. First, the number and quality of auto-layout options were limited to three, and they often did a poor job, except with smaller models with no missing foreign keys. Second, there was zero support for multi-selecting diagram objects for top, bottom, left, right, or center alignment, a common offering in most of the competition. Finally, the handling and display of relationship and dependency lines was not good in larger data models. Lines were hidden and crossed a lot. Unfortunately, the docs speak of the ability to adjust the lines to your liking, but the reality is very limited. This is a known issue they are working on.
As expected in a browser-based app, it is weak in printing diagrams, but does allow you to export the diagrams to PNG or SVG, which can be printed. Its data dictionary reports are good, but oddly lack the accompanying ER diagram that most competitors include.
Now for the good stuff.
The default dark mode, and colorization of data types, entities, and certain special objects, like FK columns, create an easy-on-the-eyes modeling experience. It comes with 95% of the diagramming usability features I’m looking for. There are a number of thoughtful little helps, like shortcuts hanging off the corners of tables to easily create parent or child tables.
The support for Snowflake features, in particular, is stellar. See their Help Center, paid support, or learning academy for more details.
It is one of only a few that offer conceptual and logical modeling out of the box. It is one of only two that offer support for Data Vault 2.0 modeling, and one of the few that offer supertype/subtype modeling (and a set of thoughtful options when converting logical supertype/subtype models to physical). When the RE parser succeeds, it does a good job of mapping and displaying view and materialized view dependencies, something I value.
It offers table templates (for Snowflake), which I can’t wait to see extended to the other databases. It offers column templates too, and global projects that can be reused in other models.
It has as many features, or more, than the other top tools in concurrent modeling, versioning, environments, releases, Jira integration, push to Git, and team management. It is impressively full-featured in this area.
It has the unique capability of integrating the data dictionary generation with Atlassian Confluence. I WISH every modeler had this ability, because that is the primary tool my last employers used to document intranet knowledge.
Lastly, it comes with built-in data governance features like model governance pages, data steward assignments, and twelve pre-defined flags which you can rename and use for labeling and searching certain columns as part of PII, PCI, HIPAA, etc.
It offers many FE and RE features that I'm not looking for, which other shops might love, like importing to Snowflake from Oracle, YAML generation for dbt, enforcing dbt model contracts, and database conversion. Some future features they are working on will be sweet when released: Global Search, Global Standards, and Global Lineage.
Overall, I was pleasantly surprised by this tool. If only its SQL parser was more intelligent and robust for RE, it could be a top contender. As-is, if I hadn’t included the DBA tools in the eval, and had re-introduced weights to skew in favor of modeling features instead of connectivity and database support, SqlDBM probably would have taken 5th place overall in the eval, which is amazing for an app hobbled by running inside a web browser.
The beehiiv blogging platform is limited to about 8,192 words, so I had to break this into two parts. The other nine modeling tools are found in the second part of this article.
